LabVIEW - Real-Time Clock Bricklet

Dies ist die Beschreibung der LabVIEW API Bindings für das Real-Time Clock Bricklet. Allgemeine Informationen über die Funktionen und technischen Spezifikationen des Real-Time Clock Bricklet sind in dessen Hardware Beschreibung zusammengefasst.

Eine Installationanleitung für die LabVIEW API Bindings ist Teil deren allgemeine Beschreibung.

Beispiele

Der folgende Beispielcode ist Public Domain (CC0 1.0).

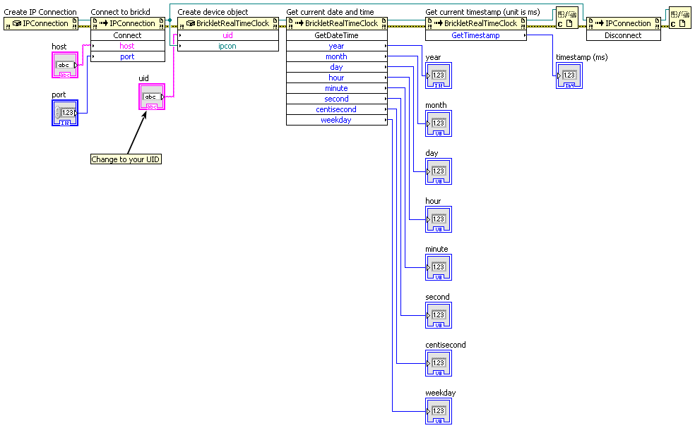
Simple

Download (Example Simple.vi)

LabVIEW Simple Example

Callback

Download (Example Callback.vi), Download (Example Callback - DateTime Callback.vi)

LabVIEW Callback Example

API

Prinzipiell kann jede Funktion der LabVIEW Bindings, welche einen Wert ausgibt eine Tinkerforge.TimeoutException melden. Dieser Fehler wird gemeldet wenn das Gerät nicht antwortet. Wenn eine Kabelverbindung genutzt wird, ist es unwahrscheinlich, dass die Exception geworfen wird (unter der Annahme, dass das Gerät nicht abgesteckt wird). Bei einer drahtlosen Verbindung können Zeitüberschreitungen auftreten, sobald die Entfernung zum Gerät zu groß wird.

Der Namensraum für alle Brick/Bricklet Bindings und die IPConnection ist Tinkerforge.*.

Grundfunktionen

BrickletRealTimeClock(uid, ipcon) realTimeClock
Eingabe:
  • uid – Typ: String
  • ipcon – Typ: .NET Refnum (IPConnection)
Ausgabe:
  • realTimeClock – Typ: .NET Refnum (BrickletRealTimeClock)

Erzeugt ein Objekt mit der eindeutigen Geräte ID uid. Dieses Objekt kann benutzt werden, nachdem die IP Connection verbunden ist.

BrickletRealTimeClock.SetDateTime(year, month, day, hour, minute, second, centisecond, weekday)
Eingabe:
  • year – Typ: Int32, Wertebereich: [2000 bis 2099]
  • month – Typ: Byte, Wertebereich: [1 bis 12]
  • day – Typ: Byte, Wertebereich: [1 bis 31]
  • hour – Typ: Byte, Wertebereich: [0 bis 23]
  • minute – Typ: Byte, Wertebereich: [0 bis 59]
  • second – Typ: Byte, Wertebereich: [0 bis 59]
  • centisecond – Typ: Byte, Wertebereich: [0 bis 99]
  • weekday – Typ: Byte, Wertebereich: Siehe Konstanten

Setzt das aktuelle Datum (inklusive Wochentag).

Wenn die Backup Batterie eingebaut ist, dann behält die Echtzeituhr Datum und Zeit auch dann, wenn kein Brick das Bricklet mit Strom versorgt.

Die Echtzeituhr behandelt Schaltjahre und fügt den 29. Februar entsprechend ein. Schaltsekunden, Zeitzonen und die Sommerzeit werden jedoch nicht behandelt.

Die folgenden Konstanten sind für diese Funktion verfügbar:

Für weekday:

  • BrickletRealTimeClock.WEEKDAY_MONDAY = 1

  • BrickletRealTimeClock.WEEKDAY_TUESDAY = 2

  • BrickletRealTimeClock.WEEKDAY_WEDNESDAY = 3

  • BrickletRealTimeClock.WEEKDAY_THURSDAY = 4

  • BrickletRealTimeClock.WEEKDAY_FRIDAY = 5

  • BrickletRealTimeClock.WEEKDAY_SATURDAY = 6

  • BrickletRealTimeClock.WEEKDAY_SUNDAY = 7

BrickletRealTimeClock.GetDateTime() year, month, day, hour, minute, second, centisecond, weekday
Ausgabe:
  • year – Typ: Int32, Wertebereich: [2000 bis 2099]
  • month – Typ: Byte, Wertebereich: [1 bis 12]
  • day – Typ: Byte, Wertebereich: [1 bis 31]
  • hour – Typ: Byte, Wertebereich: [0 bis 23]
  • minute – Typ: Byte, Wertebereich: [0 bis 59]
  • second – Typ: Byte, Wertebereich: [0 bis 59]
  • centisecond – Typ: Byte, Wertebereich: [0 bis 99]
  • weekday – Typ: Byte, Wertebereich: Siehe Konstanten

Gibt das aktuelle Datum (inklusive Wochentag) und die aktuelle Zeit der Echtzeituhr zurück.

Die folgenden Konstanten sind für diese Funktion verfügbar:

Für weekday:

  • BrickletRealTimeClock.WEEKDAY_MONDAY = 1

  • BrickletRealTimeClock.WEEKDAY_TUESDAY = 2

  • BrickletRealTimeClock.WEEKDAY_WEDNESDAY = 3

  • BrickletRealTimeClock.WEEKDAY_THURSDAY = 4

  • BrickletRealTimeClock.WEEKDAY_FRIDAY = 5

  • BrickletRealTimeClock.WEEKDAY_SATURDAY = 6

  • BrickletRealTimeClock.WEEKDAY_SUNDAY = 7

BrickletRealTimeClock.GetTimestamp() timestamp
Ausgabe:
  • timestamp – Typ: Int64, Einheit: 1 ms, Wertebereich: [-263 bis 263 - 1]

Gibt das aktuelle Datum und Zeit der Echtzeituhr. Der Zeitstempel hat eine effektive Auflösung von Hundertstelsekunden und ist der Versatz zum 01.01.2000 00:00:00,000.

Fortgeschrittene Funktionen

BrickletRealTimeClock.SetOffset(offset)
Eingabe:
  • offset – Typ: Int16, Einheit: 217/100 ppm, Wertebereich: [-128 bis 127]

Setzt den Versatz ein, den die Echtzeituhr ausgleichen soll. Der Versatz kann in 2,17 ppm Schritten zwischen -277,76 ppm (-128) und +275,59 ppm (127) eingestellt werden.

Die Echtzeituhr kann von der eigentlichen Zeit abweichen, bedingt durch die Frequenzabweichung des verbauten 32,768 kHz Quarzes. Selbst ohne Ausgleich (Werkseinstellung) sollte die daraus entstehende Zeitabweichung höchstens ±20 ppm (±52,6 Sekunden pro Monat) betragen.

Diese Abweichung kann berechnet werden, durch Vergleich der gleichen Zeitdauer einmal mit der Echtzeituhr (rtc_duration) gemessen und einmal mit einer genauen Kontrolluhr (ref_duration) gemessen.

Um das beste Ergebnis zu erzielen, sollte der eingestellte Versatz zuerst auf 0 ppm gesetzt und dann eine Zeitdauer von mindestens 6 Stunden gemessen werden.

Der neue Versatz (new_offset) kann dann wie folgt aus dem aktuell eingestellten Versatz (current_offset) und den gemessenen Zeitdauern berechnet werden:

new_offset = current_offset - round(1000000 * (rtc_duration - ref_duration) / rtc_duration / 2.17)

Wenn der Versatz berechnet werden soll, dann empfehlen wir den Kalibrierungsdialog in Brick Viewer dafür zu verwenden, anstatt die Berechnung von Hand durchzuführen.

Der Versatz wird im EEPROM des Bricklets gespeichert und muss nur einmal gesetzt werden.

BrickletRealTimeClock.GetOffset() offset
Ausgabe:
  • offset – Typ: Int16, Einheit: 217/100 ppm, Wertebereich: [-128 bis 127]

Gibt den Versatz zurück, wie von SetOffset() gesetzt.

BrickletRealTimeClock.GetIdentity() uid, connectedUid, position, hardwareVersion, firmwareVersion, deviceIdentifier
Ausgabe:
  • uid – Typ: String, Länge: bis zu 8
  • connectedUid – Typ: String, Länge: bis zu 8
  • position – Typ: Char, Wertebereich: ["a" bis "h", "z"]
  • hardwareVersion – Typ: Byte[3]
    • 0: major – Typ: Byte, Wertebereich: [0 bis 255]
    • 1: minor – Typ: Byte, Wertebereich: [0 bis 255]
    • 2: revision – Typ: Byte, Wertebereich: [0 bis 255]
  • firmwareVersion – Typ: Byte[3]
    • 0: major – Typ: Byte, Wertebereich: [0 bis 255]
    • 1: minor – Typ: Byte, Wertebereich: [0 bis 255]
    • 2: revision – Typ: Byte, Wertebereich: [0 bis 255]
  • deviceIdentifier – Typ: Int32, Wertebereich: [0 bis 216 - 1]

Gibt die UID, die UID zu der das Bricklet verbunden ist, die Position, die Hard- und Firmware Version sowie den Device Identifier zurück.

Die Position ist 'a', 'b', 'c', 'd', 'e', 'f', 'g' oder 'h' (Bricklet Anschluss). Ein Bricklet hinter einem Isolator Bricklet ist immer an Position 'z'.

Eine Liste der Device Identifier Werte ist hier zu finden. Es gibt auch eine Konstante für den Device Identifier dieses Bricklets.

Konfigurationsfunktionen für Callbacks

BrickletRealTimeClock.SetDateTimeCallbackPeriod(period)
Eingabe:
  • period – Typ: Int64, Einheit: 1 ms, Wertebereich: [0 bis 232 - 1], Standardwert: 0

Setzt die Periode mit welcher der DateTimeCallback Callback ausgelöst wird. Ein Wert von 0 deaktiviert den Callback.

Der DateTimeCallback Callback wird nur ausgelöst, wenn sich das Datum oder die Zeit seit der letzten Auslösung geändert haben.

Neu in Version 2.0.1$nbsp;(Plugin).

BrickletRealTimeClock.GetDateTimeCallbackPeriod() period
Ausgabe:
  • period – Typ: Int64, Einheit: 1 ms, Wertebereich: [0 bis 232 - 1], Standardwert: 0

Gibt die Periode zurück, wie von SetDateTimeCallbackPeriod() gesetzt.

Neu in Version 2.0.1$nbsp;(Plugin).

BrickletRealTimeClock.SetAlarm(month, day, hour, minute, second, weekday, interval)
Eingabe:
  • month – Typ: Int16, Wertebereich: [-1, 1 bis 12] mit Konstanten
  • day – Typ: Int16, Wertebereich: [-1, 1 bis 31] mit Konstanten
  • hour – Typ: Int16, Wertebereich: [-1, 0 bis 23] mit Konstanten
  • minute – Typ: Int16, Wertebereich: [-1, 0 bis 59] mit Konstanten
  • second – Typ: Int16, Wertebereich: [-1, 0 bis 59] mit Konstanten
  • weekday – Typ: Int16, Wertebereich: [-1, 1 bis 7] mit Konstanten
  • interval – Typ: Int32, Einheit: 1 s, Wertebereich: [-1, 1 bis 231 - 1] mit Konstanten

Konfiguriert einen wiederholbaren Alarm. Der AlarmCallback Callback wird ausgelöst, wenn das aktuelle Datum und die aktuelle Uhrzeit mit dem konfigurierten Alarm übereinstimmen.

Wird ein Parameter auf -1 gesetzt, dann wird es deaktiviert und nimmt nicht am Übereinstimmungstest teil. Werden alle Parameter auf -1 gesetzt, dann ist der Alarm vollständig deaktiviert.

Um z.B. den Alarm jeden Tag um 7:30 Uhr auszulösen kann dieser auf (-1, -1, 7, 30, -1, -1, -1) konfiguriert werden. Die Stunde ist auf 7 gesetzt und die Minute auf 30. Der Alarm wird ausgelöst, wenn alle aktiven Parameter mit dem aktuellen Datum und der aktuellen Zeit übereinstimmen.

Das Intervall hat eine spezielle Rolle. Wenn es nicht auf -1 gesetzt ist, dann konfiguriert sich der Alarm nach jeder Auslösung entsprechend selbst neu. Dies kann für wiederholende Alarme genutzt werden, die nicht durch Übereinstimmung mit Datum und Uhrzeit abgebildet werden können. Um z.B. alle 23 Sekunden einen Alarm auszulösen kann dieser als (-1, -1, -1, -1, -1, -1, 23) konfiguriert werden. Intern nimmt das Bricklet das aktuelle Datum und die aktuelle Uhrzeit, addiert 23 Sekunden und setzt das Ergebnis als Alarm. Der erste Alarm wir dann 23 Sekunden nach dem Aufruf ausgelöst werden. Da das Intervall nicht -1 ist wird das Bricklet dann intern wieder das gleiche tun: 23 Sekunden auf das aktuelle Datum und die aktuelle Uhrzeit addieren und das Ergebnis als Alarm setzten. Dadurch entsteht ein sich alle 23 Sekunden wiederholender Alarm.

Das Intervall kann auch in Kombination mit den anderen Parametern verwendet werden. Wird z.B. der Alarm auf (-1, -1, 7, 30, -1, -1, 300) konfiguriert dann wird der Alarm jeden Tag um 7:30 Uhr ausgelöst und dann all 5 Minuten wiederholt.

Die folgenden Konstanten sind für diese Funktion verfügbar:

Für month:

  • BrickletRealTimeClock.ALARM_MATCH_DISABLED = -1

Für day:

  • BrickletRealTimeClock.ALARM_MATCH_DISABLED = -1

Für hour:

  • BrickletRealTimeClock.ALARM_MATCH_DISABLED = -1

Für minute:

  • BrickletRealTimeClock.ALARM_MATCH_DISABLED = -1

Für second:

  • BrickletRealTimeClock.ALARM_MATCH_DISABLED = -1

Für weekday:

  • BrickletRealTimeClock.ALARM_MATCH_DISABLED = -1

Für interval:

  • BrickletRealTimeClock.ALARM_INTERVAL_DISABLED = -1

Neu in Version 2.0.1$nbsp;(Plugin).

BrickletRealTimeClock.GetAlarm() month, day, hour, minute, second, weekday, interval
Ausgabe:
  • month – Typ: Int16, Wertebereich: [-1, 1 bis 12] mit Konstanten
  • day – Typ: Int16, Wertebereich: [-1, 1 bis 31] mit Konstanten
  • hour – Typ: Int16, Wertebereich: [-1, 0 bis 23] mit Konstanten
  • minute – Typ: Int16, Wertebereich: [-1, 0 bis 59] mit Konstanten
  • second – Typ: Int16, Wertebereich: [-1, 0 bis 59] mit Konstanten
  • weekday – Typ: Int16, Wertebereich: [-1, 1 bis 7] mit Konstanten
  • interval – Typ: Int32, Einheit: 1 s, Wertebereich: [-1, 1 bis 231 - 1] mit Konstanten

Gibt die Alarmkonfiguration zurück, wie von SetAlarm() gesetzt.

Die folgenden Konstanten sind für diese Funktion verfügbar:

Für month:

  • BrickletRealTimeClock.ALARM_MATCH_DISABLED = -1

Für day:

  • BrickletRealTimeClock.ALARM_MATCH_DISABLED = -1

Für hour:

  • BrickletRealTimeClock.ALARM_MATCH_DISABLED = -1

Für minute:

  • BrickletRealTimeClock.ALARM_MATCH_DISABLED = -1

Für second:

  • BrickletRealTimeClock.ALARM_MATCH_DISABLED = -1

Für weekday:

  • BrickletRealTimeClock.ALARM_MATCH_DISABLED = -1

Für interval:

  • BrickletRealTimeClock.ALARM_INTERVAL_DISABLED = -1

Neu in Version 2.0.1$nbsp;(Plugin).

Callbacks

Callbacks können registriert werden um zeitkritische oder wiederkehrende Daten vom Gerät zu erhalten. Die Registrierung erfolgt indem eine Funktion einem Callback Property des Geräte Objektes zugewiesen wird. Die verfügbaren Callback Properties und ihre Parametertypen werden weiter unten beschrieben.

Bemerkung

Callbacks für wiederkehrende Ereignisse zu verwenden ist immer zu bevorzugen gegenüber der Verwendung von Abfragen. Es wird weniger USB-Bandbreite benutzt und die Latenz ist erheblich geringer, da es keine Paketumlaufzeit gibt.

event BrickletRealTimeClock.DateTimeCallback sender, year, month, day, hour, minute, second, centisecond, weekday, timestamp
Callback-Ausgabe:
  • sender – Typ: .NET Refnum (BrickletRealTimeClock)
  • year – Typ: Int32, Wertebereich: [2000 bis 2099]
  • month – Typ: Byte, Wertebereich: [1 bis 12]
  • day – Typ: Byte, Wertebereich: [1 bis 31]
  • hour – Typ: Byte, Wertebereich: [0 bis 23]
  • minute – Typ: Byte, Wertebereich: [0 bis 59]
  • second – Typ: Byte, Wertebereich: [0 bis 59]
  • centisecond – Typ: Byte, Wertebereich: [0 bis 99]
  • weekday – Typ: Byte, Wertebereich: Siehe Konstanten
  • timestamp – Typ: Int64, Einheit: 1 ms, Wertebereich: [-263 bis 263 - 1]

Dieser Callback wird mit der Periode, wie gesetzt mit SetDateTimeCallbackPeriod(), ausgelöst. Die Parameter sind die gleichen wie die von GetDateTime() und GetTimestamp() kombiniert.

Der DateTimeCallback Callback wird nur ausgelöst, wenn sich das Datum oder die Zeit seit der letzten Auslösung geändert haben.

Die folgenden Konstanten sind für diese Funktion verfügbar:

Für weekday:

  • BrickletRealTimeClock.WEEKDAY_MONDAY = 1

  • BrickletRealTimeClock.WEEKDAY_TUESDAY = 2

  • BrickletRealTimeClock.WEEKDAY_WEDNESDAY = 3

  • BrickletRealTimeClock.WEEKDAY_THURSDAY = 4

  • BrickletRealTimeClock.WEEKDAY_FRIDAY = 5

  • BrickletRealTimeClock.WEEKDAY_SATURDAY = 6

  • BrickletRealTimeClock.WEEKDAY_SUNDAY = 7

Neu in Version 2.0.1$nbsp;(Plugin).

event BrickletRealTimeClock.AlarmCallback sender, year, month, day, hour, minute, second, centisecond, weekday, timestamp
Callback-Ausgabe:
  • sender – Typ: .NET Refnum (BrickletRealTimeClock)
  • year – Typ: Int32, Wertebereich: [2000 bis 2099]
  • month – Typ: Byte, Wertebereich: [1 bis 12]
  • day – Typ: Byte, Wertebereich: [1 bis 31]
  • hour – Typ: Byte, Wertebereich: [0 bis 23]
  • minute – Typ: Byte, Wertebereich: [0 bis 59]
  • second – Typ: Byte, Wertebereich: [0 bis 59]
  • centisecond – Typ: Byte, Wertebereich: [0 bis 99]
  • weekday – Typ: Byte, Wertebereich: Siehe Konstanten
  • timestamp – Typ: Int64, Einheit: 1 ms, Wertebereich: [-263 bis 263 - 1]

Dieser Callback wird jedes mal ausgelöst, wenn das aktuelle Datum und die aktuelle Uhrzeit mit dem eingestellten Alarm übereinstimmen (siehe SetAlarm()). Die Parameter sind die gleichen wie die von GetDateTime() und GetTimestamp() kombiniert.

Die folgenden Konstanten sind für diese Funktion verfügbar:

Für weekday:

  • BrickletRealTimeClock.WEEKDAY_MONDAY = 1

  • BrickletRealTimeClock.WEEKDAY_TUESDAY = 2

  • BrickletRealTimeClock.WEEKDAY_WEDNESDAY = 3

  • BrickletRealTimeClock.WEEKDAY_THURSDAY = 4

  • BrickletRealTimeClock.WEEKDAY_FRIDAY = 5

  • BrickletRealTimeClock.WEEKDAY_SATURDAY = 6

  • BrickletRealTimeClock.WEEKDAY_SUNDAY = 7

Neu in Version 2.0.1$nbsp;(Plugin).

Virtuelle Funktionen

Virtuelle Funktionen kommunizieren nicht mit dem Gerät selbst, sie arbeiten nur auf dem API Bindings Objekt. Dadurch können sie auch aufgerufen werden, ohne das das dazugehörige IP Connection Objekt verbunden ist.

BrickletRealTimeClock.GetAPIVersion() apiVersion
Ausgabe:
  • apiVersion – Typ: Byte[3]
    • 0: major – Typ: Byte, Wertebereich: [0 bis 255]
    • 1: minor – Typ: Byte, Wertebereich: [0 bis 255]
    • 2: revision – Typ: Byte, Wertebereich: [0 bis 255]

Gibt die Version der API Definition zurück, die diese API Bindings implementieren. Dies ist weder die Release-Version dieser API Bindings noch gibt es in irgendeiner Weise Auskunft über den oder das repräsentierte(n) Brick oder Bricklet.

BrickletRealTimeClock.GetResponseExpected(functionId) responseExpected
Eingabe:
  • functionId – Typ: Byte, Wertebereich: Siehe Konstanten
Ausgabe:
  • responseExpected – Typ: Boolean

Gibt das Response-Expected-Flag für die Funktion mit der angegebenen Funktions IDs zurück. Es ist true falls für die Funktion beim Aufruf eine Antwort erwartet wird, false andernfalls.

Für Getter-Funktionen ist diese Flag immer gesetzt und kann nicht entfernt werden, da diese Funktionen immer eine Antwort senden. Für Konfigurationsfunktionen für Callbacks ist es standardmäßig gesetzt, kann aber entfernt werden mittels SetResponseExpected(). Für Setter-Funktionen ist es standardmäßig nicht gesetzt, kann aber gesetzt werden.

Wenn das Response-Expected-Flag für eine Setter-Funktion gesetzt ist, können Timeouts und andere Fehlerfälle auch für Aufrufe dieser Setter-Funktion detektiert werden. Das Gerät sendet dann eine Antwort extra für diesen Zweck. Wenn das Flag für eine Setter-Funktion nicht gesetzt ist, dann wird keine Antwort vom Gerät gesendet und Fehler werden stillschweigend ignoriert, da sie nicht detektiert werden können.

Die folgenden Konstanten sind für diese Funktion verfügbar:

Für functionId:

  • BrickletRealTimeClock.FUNCTION_SET_DATE_TIME = 1

  • BrickletRealTimeClock.FUNCTION_SET_OFFSET = 4

  • BrickletRealTimeClock.FUNCTION_SET_DATE_TIME_CALLBACK_PERIOD = 6

  • BrickletRealTimeClock.FUNCTION_SET_ALARM = 8

BrickletRealTimeClock.SetResponseExpected(functionId, responseExpected)
Eingabe:
  • functionId – Typ: Byte, Wertebereich: Siehe Konstanten
  • responseExpected – Typ: Boolean

Ändert das Response-Expected-Flag für die Funktion mit der angegebenen Funktion IDs. Diese Flag kann nur für Setter-Funktionen (Standardwert: false) und Konfigurationsfunktionen für Callbacks (Standardwert: true) geändert werden. Für Getter-Funktionen ist das Flag immer gesetzt.

Wenn das Response-Expected-Flag für eine Setter-Funktion gesetzt ist, können Timeouts und andere Fehlerfälle auch für Aufrufe dieser Setter-Funktion detektiert werden. Das Gerät sendet dann eine Antwort extra für diesen Zweck. Wenn das Flag für eine Setter-Funktion nicht gesetzt ist, dann wird keine Antwort vom Gerät gesendet und Fehler werden stillschweigend ignoriert, da sie nicht detektiert werden können.

Die folgenden Konstanten sind für diese Funktion verfügbar:

Für functionId:

  • BrickletRealTimeClock.FUNCTION_SET_DATE_TIME = 1

  • BrickletRealTimeClock.FUNCTION_SET_OFFSET = 4

  • BrickletRealTimeClock.FUNCTION_SET_DATE_TIME_CALLBACK_PERIOD = 6

  • BrickletRealTimeClock.FUNCTION_SET_ALARM = 8

BrickletRealTimeClock.SetResponseExpectedAll(responseExpected)
Eingabe:
  • responseExpected – Typ: Boolean

Ändert das Response-Expected-Flag für alle Setter-Funktionen und Konfigurationsfunktionen für Callbacks diese Gerätes.

Konstanten

BrickletRealTimeClock.DEVICE_IDENTIFIER

Diese Konstante wird verwendet um ein Real-Time Clock Bricklet zu identifizieren.

Die GetIdentity() Funktion und der IPConnection.EnumerateCallback Callback der IP Connection haben ein deviceIdentifier Parameter um den Typ des Bricks oder Bricklets anzugeben.

BrickletRealTimeClock.DEVICE_DISPLAY_NAME

Diese Konstante stellt den Anzeigenamen eines Real-Time Clock Bricklet dar.